Circadian rhythm
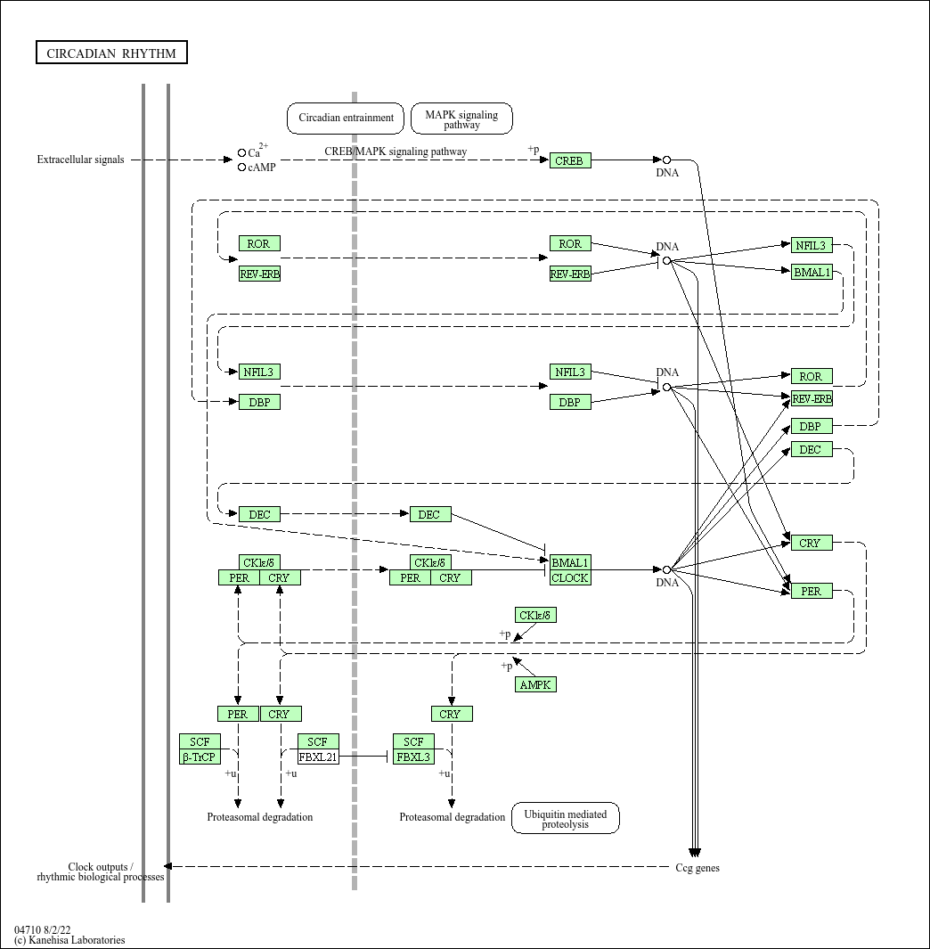
Core of basic research: Deciphers the molecular mechanism of the ~24-hour circadian rhythm, centered on the transcription-translation feedback loop (TTFL) formed by the hypothalamic suprachiasmatic nucleus (SCN) central clock and peripheral tissue clocks. Core clock genes include Clock, Bmal1, Per, and Cry: Clock/Bmal1 heterodimers bind E-box elements in Per/Cry promoters to activate transcription; Per/Cry proteins form heterodimers in the cytoplasm, translocate to the nucleus, and feedback-inhibit Clock/Bmal1 activity. Per/Cry degradation relieves inhibition, initiating a new cycle. Clock/Bmal1 also regulates Rev-Erb/ROR genes to stabilize rhythm via Bmal1 modulation. Research focuses on synchronization by environmental cues (Zeitgeber, e.g., light), central-peripheral clock coordination, rhythm disruption-disease associations (sleep disorders, metabolic syndrome, tumors), and clock gene polymorphism-individual rhythm differences.
Core key proteins: CLOCK, BMAL1, PER1/2/3, CRY1/2 (core clock proteins), Rev-Erbα/β, RORα/β/γ (auxiliary regulators), CK1δ/ε (casein kinase 1, phosphorylates PER for degradation), FBXL3 (ubiquitin ligase, degrades CRY), rhodopsin (retinal photoreceptor, transmits light signals), SCN (suprachiasmatic nucleus, central clock), E-box element (Clock/Bmal1 binding site), PER/Cry genes (target genes).