Inflammatory mediator regulation of TRP channels
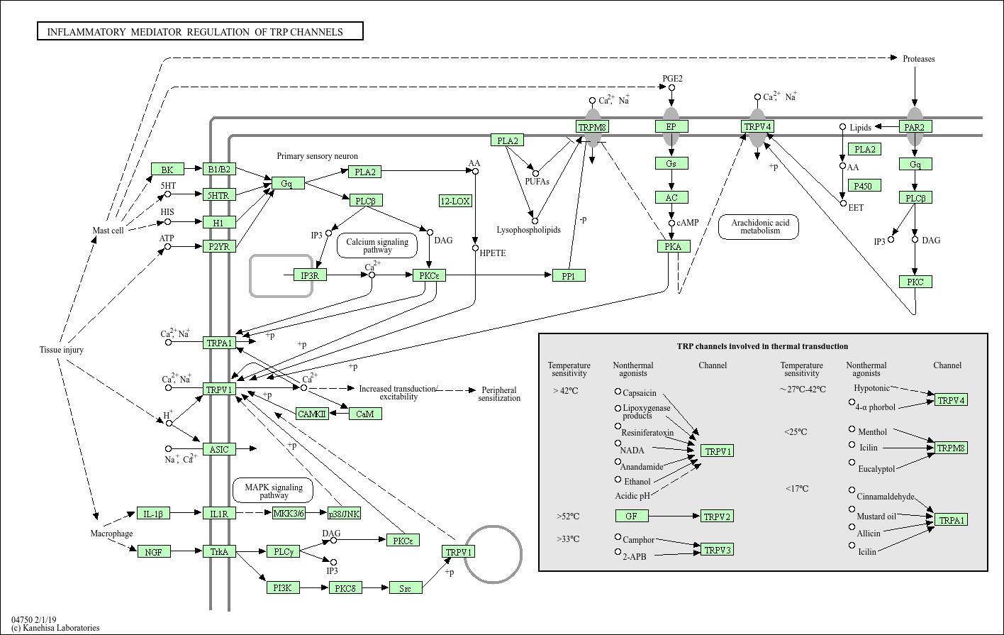
Core of basic research: Clarifies mechanisms by which inflammatory mediators regulate TRP (transient receptor potential) channel activity. TRP channels, as ion channels, participate in pain, temperature sensing, ion homeostasis, and inflammation. Inflammatory mediators (histamine, prostaglandins, capsaicin, oxidative stress products) regulate TRPs in two ways: direct binding (e.g., capsaicin to TRPV1) or indirect sensitization/activation via GPCR-mediated pathways (e.g., histamine-H1 receptor-PLC-γ-TRPV1 phosphorylation). Channel activation induces calcium influx, activating MAPK/NF-κB pathways to secrete IL-6/TNF-α, amplifying inflammation and pain. Research focuses on mediator-TRP interaction specificity, phosphorylation regulation, functional differences among TRP subtypes (TRPV1, TRPA1, TRPM8), and pathway abnormalities in inflammatory pain (arthritis, neuropathic pain) and allergic diseases (asthma, urticaria).
Core key proteins: TRP family (TRPV1, TRPA1, TRPM8, TRPC), inflammatory mediators (histamine, prostaglandins, capsaicin, H2O2), GPCRs (histamine H1 receptor, prostaglandin EP receptor), Gq protein, PLC-γ (phospholipase C-γ), PKC (protein kinase C, phosphorylates TRPs), Ca²⁺ (calcium ion), MAPK (ERK/JNK/p38, promotes cytokine secretion), NF-κB (core inflammatory transcription factor), IL-6/TNF-α (inflammatory cytokines), Nav1.7 (pain-related ion channel, synergizes with TRPs), sensory neurons, immune cells.